Ingaande 2021 stopt voor Payroll medewerkers het StiPP pensioen, en moet er gebruik gemaakt worden van de z.g. adequate pensioenregeling. Op dit moment is Brand New Day de enige aanbieder die voldoende informatie heeft aangeleverd zodat dit ondersteund wordt in FlexService. Omdat het hier nieuwe functionaliteit betreft is het belangrijk om goed te controleren bij de eerste verloningen
of het adequaat pensioen correct berekend wordt.
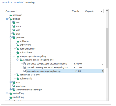
Omdat het adequaat pensioen van Brand New Day enkel een werkgeverspremie kent, zie je op de loonslip geen werknemers inhouding, iets wat je bij de StiPP plusregeling wel zag bij de Plusregeling.
Je zult dus op een andere manier moeten controleren dan op de loonslip, of het pensioen goed berekend wordt. Je kunt in module Declaratie, tab Verloning zien wat er aan adequaat pensioen berekend wordt, wat de grondslag is, en wat het premieloon is (het premieloon is de grondslag minus franchise / minus wat boven het max premieloon valt).
In dit voorbeeld zien we een premieloon van € 127,68 en bij een werkgeverspercentage van 14,5% is dat inderdaad precies € 18,51:
Ook hoort er in het journaal overzicht, na het doorzetten van de journalisering een boeking zichtbaar te zijn op de grootboeken waarop de adequate pensioenregeling is.
Opmerkingen
0 opmerkingen
Artikel is gesloten voor opmerkingen.